AIOStack
Docs
Blog
Pricing
About
Home
Toggle theme
Star on GitHub
Install Free
Home
Architecture
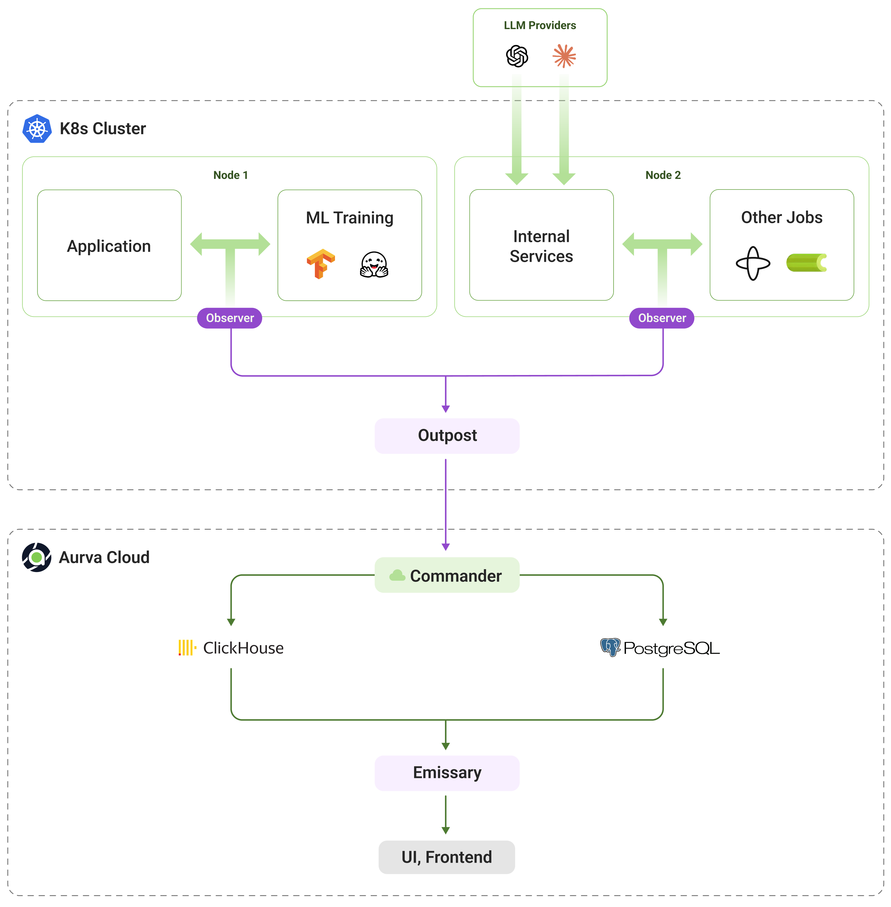
Architecture
Overview of the architecture of the AIOStack.
Why we built AIOStack
Miscellaneous